.1986 .1995
.1998

.1986 .1995
.1998

.1986 .1995
.1998

.1986 .1995
.1998

.1986 .1995
.1998

.1998

imac g3

UX Engineer

CARMEN ANSIO

DS consultant

experiencia de usuario

uniendo diseño y tecnología

intro a los sistemas de diseño

cambiando la forma en la que construimos servicios y productos digitales

¿que es un sistema de diseño?

colección de componentes reutilizables y estándares de uso

Un Design System es una forma en que el equipo de desarrollo de producto puede trabajar juntos y resolver problemas de manera colaborativa utilizando un lenguaje común.

importancia de los sistemas de diseño

coherencia de marca, eficiencia en el desarrollo y escalabilidad

El objetivo de crear un sistema de diseño es hacer un producto que sea fácil de escalar, consistente y fácil de usar.
Tener nuestro propio sistema de diseño nos ayuda a crear una interfaz de usuario que pueda crecer en el futuro.

mitos sobre los sistemas de diseño

no son solo ui kits, son adaptables

ui kit VS sistema de diseño

conjunto de componentes, diseños y plantillas

qué incluir en un sistema de diseño

los sistemas de diseño suelen incluir lo siguiente:

  1. overview

  2. foundations

  3. componentes

  1. patrones

  2. directrices

  3. recursos

microsoft fluent design system

fluent design: experiencias coherentes a través de plataformas

google material design

material design: inspirado en el mundo físico para reducir la carga cognitiva

apple human interface

directrices de interfaz humana: consistencia y familiaridad en las plataformas de apple

beneficios de implementar

eficiencia en el trabajo en equipo, coherencia de marca, escalabilidad del diseño

pilares de la innovación digital

nos permiten construir productos cohesivos y experiencias de usuario excepcionales

Atomic Design es una metodología de diseño que organiza los elementos de una interfaz de usuario en átomos, moléculas, organismos, plantillas y páginas.
Ayuda a crear interfaces de usuario más consistentes, flexibles y escalables.

atomic design

diseccionando la interfaz

herramientas y plataformas

exploramos el software y plataformas recomendadas

.2005 .2010
.2016

.2010

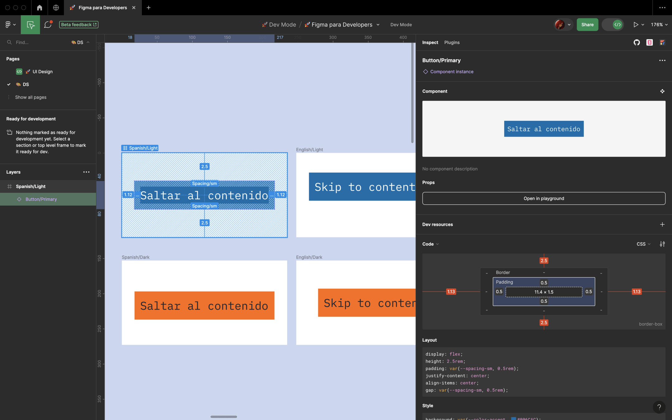
construyendo un nuevo flujo

de trabajo integrado y handoff

¿qué son los design tokens?

tokens al poder

una única fuente de verdad

tokens al poder

fomentando la colaboración

DeSign system es un mal naming

Puede que no necesites un Design System, pero necesitas un sistema."

muchas gracias

EASD - Sincronizando diseño y desarrollo

By Carmen Ansio

EASD - Sincronizando diseño y desarrollo

  • 2,803